on 26.05.2021 03:14
on 26.05.2021 03:14
Hello,
Got a brand new ERAZER ENGINEER P10 (MD35035)
And im geting ALOT of WHEA-logger events and sometimes bluescreen or screen freezing.
Its around 20-30 warnings every second.
Been looking around the internet for some help but cant maange to find anything, what could be the problem?
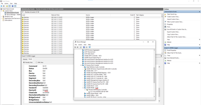
(The error message i get from eventlogger.)
| - | System |
|
|
|
|
|
|
|
|
|
|
|
|
|
|
| - | EventData |
| ErrorSource | 4 |
| FRUId | {00000000-0000-0000-0000-000000000000} |
| FRUText |
| ValidBits | 0xdf |
| PortType | 4 |
| Version | 0x101 |
| Command | 0x10 |
| Status | 0x406 |
| Bus | 0x0 |
| Device | 0x6 |
| Function | 0x0 |
| Segment | 0x0 |
| SecondaryBus | 0x0 |
| SecondaryDevice | 0x0 |
| SecondaryFunction | 0x0 |
| VendorID | 0x8086 |
| DeviceID | 0x4c09 |
| ClassCode | 0x30400 |
| DeviceSerialNumber | 0x0 |
| BridgeControl | 0x0 |
| BridgeStatus | 0x0 |
| UncorrectableErrorStatus | 0x0 |
| CorrectableErrorStatus | 0x1 |
| HeaderLog | 0100004A040000022C01000000000000 |
| PrimaryDeviceName | PCI\VEN_8086&DEV_4C09&SUBSYS_00000000&REV_01 |
| SecondaryDeviceName |
26.05.2021 07:12 - edited 26.05.2021 07:17
26.05.2021 07:12 - edited 26.05.2021 07:17
Welcome to the forum @Ioofsoo
It will helps to locate the problem. Clear the logs, reboot computer and check again. See the most recent WHEA warning and locate ProcessID, see what PID results in warning.
To locate the PID do a search in Task Manager in "Process", "Details" and "Services" tabs. That would give you a clue about what driver or app creates problems.
Something similar was a main topic of this https://community.medion.com/t5/ERAZER-Gaming/Thousands-of-event-log-Warnings-from-source-WHEA-Logge...
Although I'm sure its a different hardware component involved maybe it helps to have a look there as well.
Cheers.
on 26.05.2021 12:49
on 26.05.2021 12:49
Checked the ProcessID and looks like i have the same problem as the other guy and i followed his solution by downgrading the drivers but that dosent work for me.
on 26.05.2021 13:57
on 26.05.2021 13:57
Try changing service from automatic to manual, apply settings then stop the service, clear the log and see if it starts again. If it does it means one device is not working properly (most likely a driver conflict)
on 26.05.2021 17:31
on 26.05.2021 17:31
Tried to put it on manual and stop it but still getting errors.
Been trying to figure out what driver it is but cant find it
on 12.06.2021 10:57
on 12.06.2021 10:57
Got the exact same problem with the exact same computer as loofsoo. Tried everything that was in the other WHEA-Logger post but that only made another error arise, tmXusbBus error. This did not stop the computer from bsod. Disabling the service that the WHEA-Logger was complaining about (Diagnostic Policy Service) did not stop it from crashing. I have no idea how to stop this from occuring and thinking about contacting medion service directly and or returning the pc at this point.
I realized though that if I looked at the device id from the WHEA-Logger, it's coming from INTEL PEG60 in device manager which in turn is connected to my SSD.
on 12.06.2021 16:09
on 12.06.2021 16:09
I would advice for returning the PC in, as long as you have the possibility to. There are lots of other similar machines coming.
Such a PC with these errors right from the beginning I would return and ask for a refund immediately. I
If you buy a car, and it breaks down every few minutes, you wouln't tolerate it. So usually the retailer has ( in Germany) the right for two repairs, If the fault isn't cured after tthan, he has to take the object back.
If it is an internet sale you can return for two weeks after, or an Aldi sale you have one ( A-North )or two months (A-South) time to bring the PC back by full refund.
It's not worthwhile to get headaches. Medion also has nice other PCs without these problem.
regards, daddle
on 24.08.2021 11:49
on 24.08.2021 11:49
I was the one that found the solution to to my own problem in that other post being referred to.
My issue was the Realtek LAN card and more specifically the Realtek driver for that card.
To expand on my own solution:
I had to do the following steps.
1. Take the laptop offline i.e. disconnect any wifi connection or LAN cable. This is important as Windows update immediately tries to re-install the manufacturer drivers from Windows online update during later steps.
2. From device manager , I uninstalled the network card AND ticked the box to delete the existing driver. This is also important otherwise Windows will just use the same driver again when it re-installs the network card later if you don't chose the option to delete the existing driver.
3. Reboot the laptop. It is important that the laptop stays disconnected from the internet during and after reboot so if using wifi make sure it doesn't automatically re-connect. If in doubt it might be just a good idea to switch off the internet router to be sure.
4. After reboot Windows should have re-installed the device and used the Microsoft in-built drivers.
If this solves the problem and there are no more WHEA-logger entries in event viewer then the following needs to be done before bringing the laptop back online.
5. Create a group policy to prevent future automatic driver updates for the problematic device. Group policy editing is only available through a GUI on Win 10 Pro but there is a workaround that still allows it to be done through registry entries on Win 10 Home. There are instructions for doing this (including the Win 10 Home workaround here : https://www.tenforums.com/tutorials/146562-prevent-windows-update-updating-specific-device-driver.ht... )
6. Once the group policy is in place or the registry edited you can then bring the laptop back online and the driver should not update again in future.
