op 27.10.2023 19:08
op 27.10.2023 19:08
Ik schafte me enkele maanden geleden een Medion Akoya P63024 aan en wou die nu aansluiten op een nieuwe monitor Philips 27M1N3500LS met ingebouwde luidsprekers...
echter ... noch met HDMI, noch DP kabel verbinding wordt de audio-uit van mijn Intel UHD grafics 730 kaart herkend en dus onmogelijk er enig geluid uit te krijgen !
Wat is de oplossing, aub ???
op 28.10.2023 17:34
op 28.10.2023 17:34
@yvessr schrieb:nergens HDMI noch DP te vinden in het apparaatbeheer !!!
Hij zou onder de categorie Monitor te zien zijn. Jij zei toch jij had een goeie beeld, zowel per HDMI enook per Display Port?
Dann moet die Monitor in het apparatebeheer opgelijst zijn. Categorie Monitor
Maar jij beantwoord mijn vragen niet 🙄
1. Heb je de vermelding “Intel Audio Display” gevonden in de categorie Audio-, video- en gamecontrollers, Ja of nee ???
2. Koptelefooon ergens ingestoken?
3. nog eens in de Soundzettingen gekeken?
op 28.10.2023 18:47
op 28.10.2023 18:47
Hi @daddle ... ik voegde 2 afbeeldingen toe aan mijn vorige mail waarin je kan zien dat de monitor wèl in het apparaatbeheer staat , maar dat er niets van mijn Intel kaart te vinden is in de 'audio in- en uitvoer', noch in de 'Besturing voor geluid, video en spelletjes' sectie... Vreemd toch !!!
hieronder een meer uitgebreide tabel:
Op de Medion zitten 2 audio aansluitingen; eentje voor- en achteraan, maar ik bezit geen koptelefoon met stekker... enkel een Bluetooth en die werkt perfect !
28.10.2023 19:32 - bewerkt 28.10.2023 19:48
28.10.2023 19:32 - bewerkt 28.10.2023 19:48
Als ik al schreef waren jouw afbeelden tot nu toe nog niet door een Moderator vrijgegeven. Die dus voor mij nog net niet te zien waren.
Maar ik denk je Bluetooth is de fout. Hoor jij met Bluetooth muziek? Als Bluetooth actief is, krijg je geen geluid op een andere uitvoer.
daddle
EDIT:
@yvessr schrieb:Op de Medion zitten 2 audio aansluitingen; eentje voor- en achteraan, maar ik bezit geen koptelefoon met stekker... enkel een Bluetooth en die werkt perfect !
Is het een Bluetooth koptelefoon, of een BT connection met een andere versterker?
op 28.10.2023 19:52
28.10.2023 20:25 - bewerkt 28.10.2023 21:17
28.10.2023 20:25 - bewerkt 28.10.2023 21:17
Ik vroeg toch naar een koptelefoon. En in je apparatebeheer staat doch de uitvoer per BT naar RLAN C750684, een BT device. Waarom noemde jij dit niet? 😠
Staat dit niet ook in de uitvoer lijstje voor de sound settings?
Schakel de Bluetooth-verbinding uit. Set dann de sound in de uitvoer lijst op de monitor luidspreker.
En geef aub een positief feedback of de geluidsuitvoer naar de monitorluidspreker nu werkt!
daddle
op 29.10.2023 11:17
29.10.2023 11:25 - bewerkt 29.10.2023 15:21
29.10.2023 11:25 - bewerkt 29.10.2023 15:21
Ik kan jou beeldjes pas later zien, misschien eerst morgen. Heb jij dan Bluetooth
helemaal afgeschakelt?
Settings --> Devices Bluetooth --> Off
Edit
Waarvoor had je eigentlich Buetooth gebruikt? Je zei toch het functioneert prima?
En het zou goed zijn als je niet alleen afbeeldingen stuurt, maar het ook beschrijft. Daardoor dat de beeldjes pas door een Moderator voor deandere deelnemers vrijgeschakelt moeten worden, duurt het over het weekeinde, vaak een hele dag, bevoor ik en anderen ze kunnen zien..
Uiteraard als jij ingelogd bent, zie jij hun natuurlijk altijd. Maar andere deelnemers niet!
op 29.10.2023 12:16
op 29.10.2023 12:16
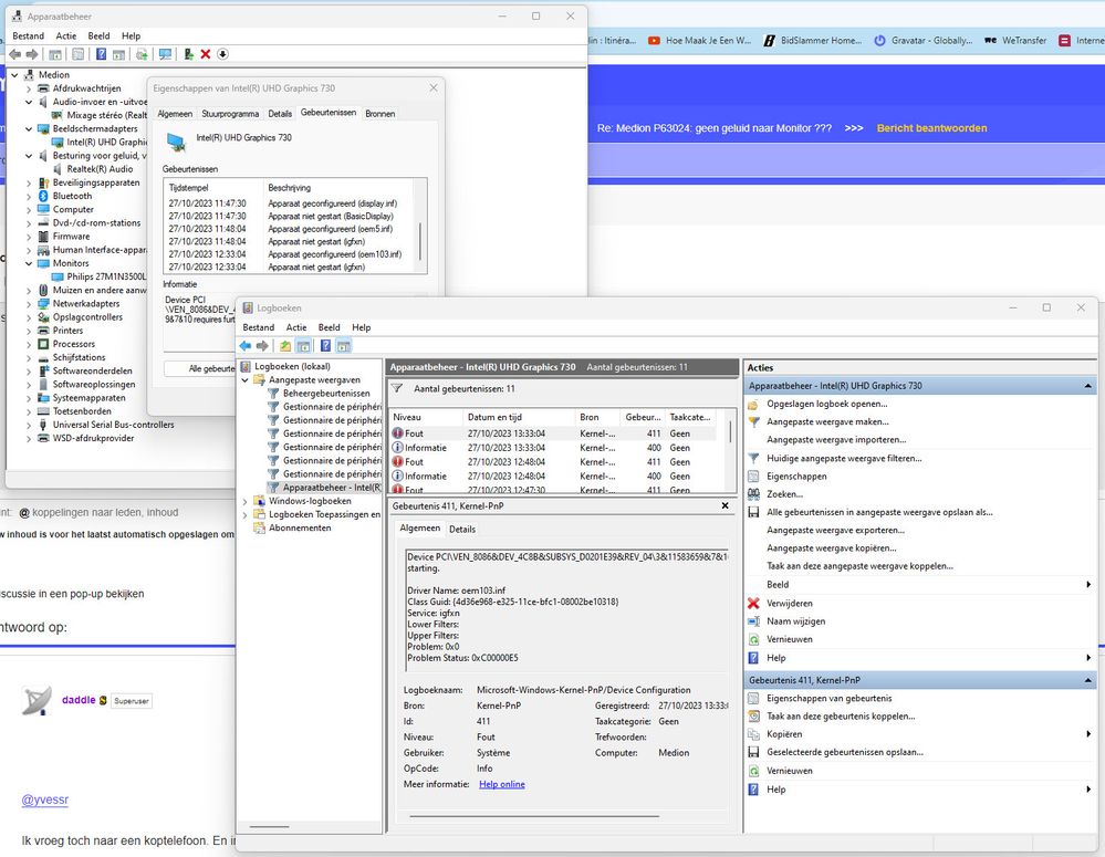
dus om samen te vatten wat in de afbeeldingen getoond werd:
Als ik apparaatbeheer open ze ik in de tab 'beeldschermadaptrs' mijn videokaart Intel UHD Graphics 730 staan (zonder uitroepteken !)
Ik open dan de eigenschappen daarvan en ga naar de tab 'gebeurtenissen'; daarin lees ik : '27/10/2023 12:33:04 Apparaat niet gestart' met als info:
Logboeknaam: Microsoft-Windows-Kernel-PnP/Configuration
Bron: Microsoft-Windows-Kernel-PnP
Datum: 27/10/2023 13:33:04
Gebeurtenis-id:411
Taakcategorie: Geen
Niveau: Fout
Trefwoorden:
Gebruiker: Système
Computer: Medion
Beschrijving:
Device PCI\VEN_8086&DEV_4C8B&SUBSYS_D0201E39&REV_04\3&11583659&7&10 had a problem starting.
Driver Name: oem103.inf
Class Guid: {4d36e968-e325-11ce-bfc1-08002be10318}
Service: igfxn
Lower Filters:
Upper Filters:
Problem: 0x0
Problem Status: 0xC00000E5
Gebeurtenis-XML:
<Event xmlns="http://schemas.microsoft.com/win/2004/08/events/event">
<System>
<Provider Name="Microsoft-Windows-Kernel-PnP" Guid="{9c205a39-1250-487d-abd7-e831c6290539}" />
<EventID>411</EventID>
<Version>0</Version>
<Level>2</Level>
<Task>0</Task>
<Opcode>0</Opcode>
<Keywords>0x4000000000000000</Keywords>
<TimeCreated SystemTime="2023-10-27T11:33:04.4858585Z" />
<EventRecordID>867</EventRecordID>
<Correlation />
<Execution ProcessID="4" ThreadID="8452" />
<Channel>Microsoft-Windows-Kernel-PnP/Configuration</Channel>
<Computer>Medion</Computer>
<Security UserID="S-1-5-18" />
</System>
<EventData>
<Data Name="DeviceInstanceId">PCI\VEN_8086&DEV_4C8B&SUBSYS_D0201E39&REV_04\3&11583659&7&10</Data>
<Data Name="DriverName">oem103.inf</Data>
<Data Name="ClassGuid">{4d36e968-e325-11ce-bfc1-08002be10318}</Data>
<Data Name="ServiceName">igfxn</Data>
<Data Name="LowerFilters">
</Data>
<Data Name="UpperFilters">
</Data>
<Data Name="Problem">0x0</Data>
<Data Name="Status">0xc00000e5</Data>
</EventData>
</Event>
Wat daarmee te beginnen ???
op 29.10.2023 12:28
op 29.10.2023 12:28
Ik heb ingelogd op de Intel site en liet de APP 'Driver and support Assist' lopen ... deze installeerde een geupdate versie 30.0.100.9837
... geen verandering en nog steeds dezelfde Kernel-PnP fout voor de OEM103.inf: 'Apparaat niet gestart (igfxn)'...
29.10.2023 13:15 - bewerkt 29.10.2023 13:23
29.10.2023 13:15 - bewerkt 29.10.2023 13:23
Beginnen met Bluetooth "off" zetten! Jij zei nog altijd niets waarmee of waarvoor je Bluetooth benut ?!?
Kijk eens bij de Philips Monitor Homepage, of zij misschien individuele driver en configuratie file voor jouw monnitor hebben.
Anders zou ik voorstellen, je maakt een Image van je bedrijfssystem C: (dit gaat alleen als jij een betaalde versie van een copy-program hebt),
of je maakt meteen free programma een Image van de hele 1 TB SSD op een externe Disk, die ongeveer 100 GB groot word, afhankeljk hoeveel je op de SSD zitten hebt.
Dan berijdt een Win Installatie USB-stick met het hulpprogramma Media Creation Tool van Microsoft en doe een nieuwe installatie op die SSD, en doe dan een test met je monitor (geen Upates - Iternet uit - tijdens de installatie, configuratie en test)
Alleen de geluid uitvoer op de Monitor luidsprekers zetten. (Bluetooth definitely Off.)
Ben jij van Belgie, Je beeld gisteren van het Uitvoerkastje toonde alles in Frans.
Als het dan met het geluiduitvoer naar de monitor-luidsprekers in orde is, weet ji dat er ergens een settings of driver fout in jouw actueel huidige installatie voorkomt.
Maar hoe zit het met je huidige Bluetooth setting? Had jij misschien een invoer voor een andere device geprogrammeert?
Anders had de setting in --> Device Manager - Categorie "Besturing voor Geluid, Video en Spelletjes" -> RLANC7501684 en RLANC7501684 Hands-Free niet kunnen voorkomen.
Dus iets had je per Bluetooth gekoppeld.
Doei,
daddle
